Agent Hallucination by Hand ✍️
Keynote Lecture sponsored by Vectara
Updated 11/20/2025: The lecture recording is posted at the end of this post.
Introduction
Next Monday, I’ll show you how LLMs, RAGs, and Agents hallucinate — and how to stop them — all inside Excel, all by hand. ✍️
If you’re working on agents, you must come.
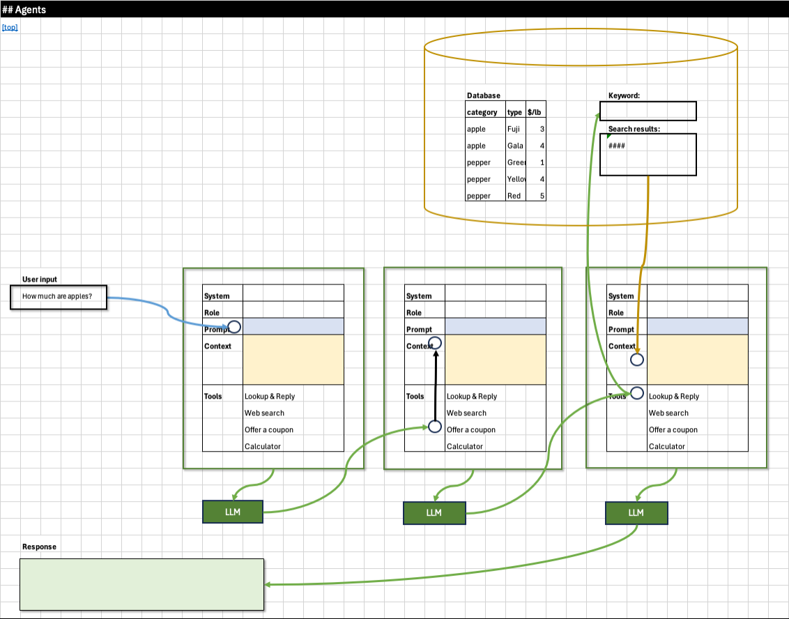
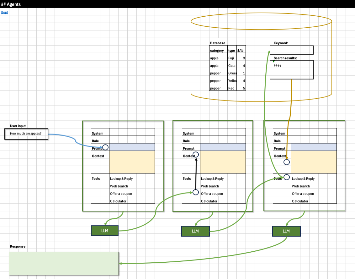
Here’s a preview of the materials I’ve been preparing for this lecture.
As in all my lectures, I will make this Excel workbook available beforehand, so you can download and study.
Here’s my plan for this lecture:
We will start with an example to analyze various sources of agent hallucination by hand.
Then, we will go over a few strategies to mitigate hallucination, doing exercises by hand.
We will build LLM, RAG, and a Multi-Agent prototype in Excel, again, by hand.
Finally, if you are sufficiently engaged, I want to take you even deeper inside the blackbox, to explain to you the “why” of hallucination, still, by hand. I will show you the math (softmax, sampling..etc) in a fun and accessible way.
If you can go that far with me, your understanding of hallucination will be grounded in your hand and not hallucination. 🙌 😉
Special thanks to Ofer Mendelevitch and Vectara for hosting this lecture!“
Title: Hallucination by hand ✍️
Date: 11/7 (Monday)
Time: 9am (Pacific Time)
Register: https://luma.com/1kc8iqu9
This lecture is sponsored by Vectara, The Agent OS for the Enterprise.
Download
Blank:
Solution:
Recording
Selected Past Keynote Lectures
GPU by hand ✍️ Together (sponsored by Together AI)
LLM Scaling by hand ✍️ in JAX (sponsored by Google)
Beginner’s Guide to Multi-Agents by hand ✍️ (sponsored by SingleStore)









Where can I access the recorded lecture, please?
Wow, the part about building a Multi-Agent prototype in Excel by hand really stood out, I'm incredibly curious about how you plan to illustrate the dynamic and iterative nature of agent interactions within a static spreadsheet, considering their inherent comlexity.